Written Works
ooh what's in here?

Character Bark Sample
character bark sheet | Miles Morales
Character dialogue barks based on Miles Morales learning how to play Poker.Features 37 unique dialogue barks.
Image from Variety.com

Paw Palace Pursuits
Twine Game
A short non-linear interactive story written in Twine.Paw Palace is having an exclusive sale and products are literally flying off the shelves! Hurry and grab something for your beloved pet while you can!There's something fishy about this last-minute sale though... what is Paw Palace hiding?
Image from commons.wikimedia.org

Betting on Love
Script
A script written in the style of the Yakuza/Like a Dragon series.A young pregnant woman is looking for her boyfriend who has a gambling problem. Can Kiryu reunite this young couple on the brink of destruction?
*Not a real substory or affiliated with SEGA or Ryu Ga Gotoku Studio
Image from extremetech.com




Hell's Delivery
Welcome to Hell's Delivery, where you and a "friend" are delivery demons competing against each other for a single promotion.Sabotage and cooperate under the watchful eyes of the Devil while delivering strange packages for even stranger customers.Placed 3rd for People's Choice Award at the 2024 LevelUp Student Showcase!


Narrative Assets


I was this project's Narrative Designer.
The process was a great learning experience as I built upon skills such as:
Using YarnSpinner
Writing personalized dialogue barks
Recording and implementing VA lines
Additional responsibilities included:
Designing the dialogue bark system and how to limit cognitive overload - I wrote a case study about it!
Building the score system so players feel the satisfaction that comes with winning
Conducting in-person playtests to analyze play styles and gathering data to improve on the game's design

Quest Dialogue
script excerpt, 5 pages | complete dialogue sheet
Documents of the in-level dialogue.The script excerpt features the quest, "Your Computer Isn't Hungry, Don't Feed It", where a young demon tries emailing tax documents via physical parcel.The dialogue sheet contains a list of all spoken dialogue in Excel format.

Dialogue Barks
full script, 5 pages | dialogue sheet
Documents featuring thematic character dialogue barks for the Devil.Spoken in-level to sway the players' decisions and to instigate conflict for some devilish gameplay.

Comic Storyboards
storyboards
Layouts of each comic storyboard used for backstory and conclusions to each quest.Comics are animated and sequenced to match the overall lighthearted theme of the game while providing players with story context.

Badge Descriptions
badge sheet
A sheet of each badge description featured in-game in Excel format.The badge mechanic is displayed as part of each players' score to ensure a definite winner for each level (no draws).
Some of the graffiti that was used as thematic guidance in the level.
Gallery



Honey Buzz
Play as a honey bee as you scour the world to visit your flower friends as you collect pollen over seven different days.Watch as a honey bee's life comes to a halt when a once luscious green land becomes grey and dull with rapid urbanization.Nominated for Sheridan's WIL & Co-op Award!


Game Design Assets

On this project, I wore many hats and spent time working on:
Game Design
Beesearch - researching credible bee facts
3D modelling in Blockbench
As a result, I contributed to:
Disguising real facts as flavourful dialogue
Modelling bee-friendly flowers to place in the game world
Determining the placement of each flower to guide the player through a narrative journey

Bee Dialogue
script, 7 pages
Full script of dialogue shown in the game.Dialogue is split into seven days; facts are split by time of day/flower.The dialogue is spoken by the bee to provide players with thematic and contextual facts backed up by "beesearch".

Beesearch
fact research
Research conducted on subjects related to the bee ecosystem, lifestyle, and habitat.A collection of credible facts turned into digestible tidbits of bee dialogue to be shown to the player.

Fact Placement
fact map sample, 2 pages
A map drawn in Miro to determine flower/fact placement across each of the seven days.The placement of each fact is meant to guide players through the map, teaching them fun facts and a flower's usual spot in the world.
Some of the 3D models built in Blockbench that were placed in the world.
Gallery




Stump'd!
Chop logs with your trusty axe in this arcade-like game. Beware of pesky Borf - a raccoon who will stop at nothing to make take you down. Watch out for eye-deceiving obstacles and get the highest score!Game and controller initially made in four days during Design Week at Sheridan College with Team Borf.Alt.Ctrl GDC Finalist!


Game Design Assets
I was one of this project's controller designers.
This game was initially built within a week and with cardboard!
Here are some things I learned:
Determining proper scope for a very short game jam
Physical controller requirements, limitations, and durability
Daily sprint-like presentations about game mechanic and ideas
Team Borf was able to accomplish a lot:
Bringing the game to Alt.Ctrl GDC to be showcased!
A short arcade game with a great replayability factor
Sheridan's Game Design Showcase
Alt.Ctrl GDC Showcase
Gallery



Day by Day
A tired warehouse worker tries to earn enough money to protect his dysfunctional family from a rising wave of unaffordable healthcare, grievous injuries, and emotional trauma.Experience the financial and emotional turmoil of a healthcare system in its transition from Universal to Privatized in the United States of America.


Narrative Assets

I was this project's Narrative Designer.
This game helped me grow within narrative as the message is heavy handed. The project taught useful me skills such as:
Non-linear narrative
Implementing dialogue using Ink and Inky
Researching - including credible facts about privatized and universal healthcare
As a result, I contributed to:
Going from a 5-person to a 4-person team affects the scope of the project greatly (learning a new programming language without help from a programmer is... something)
Taking care of the content of serious games - the information must be accurate and deliver the intended message

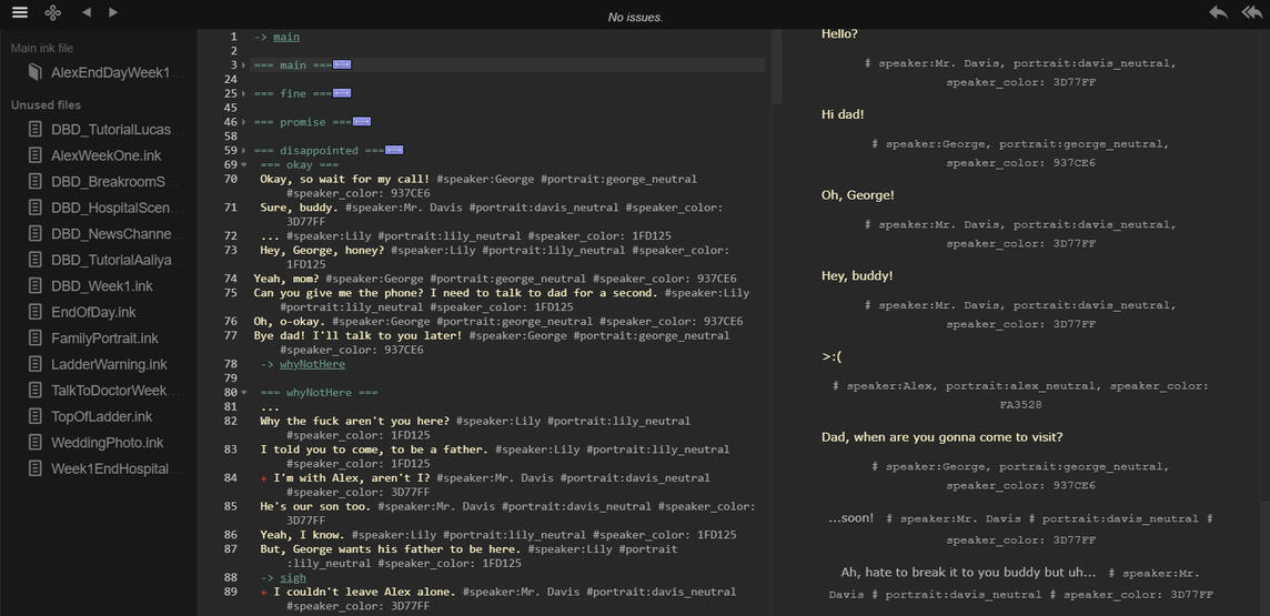
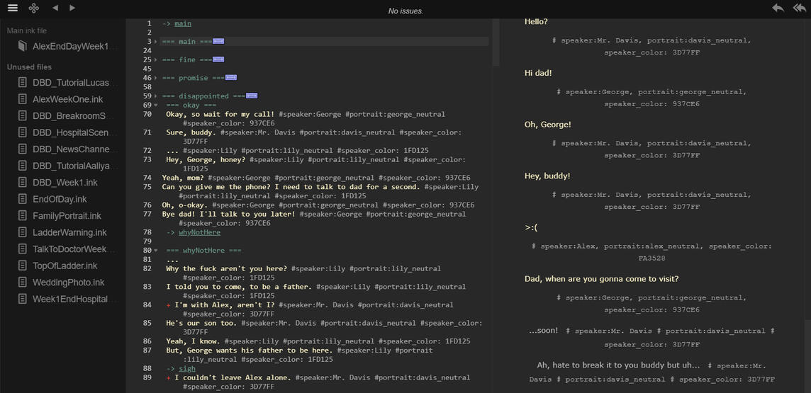
Branching Dialogue
script excerpt, 5 pages
An excerpt from the story.Take a look into the lives of a low-income family and the tensions caused by the rift of healthcare and the inability to afford life-saving treatments for their leukemic son.Amid the confusing state of the healthcare system, barely staying afloat at his injury ridden warehouse job, Mr. Davis must balance home and healthcare wages for the sake of his family.

Research
fact research
Accurate research compiled in a document to refer to while writing dialogue.Research was done on universal and privatized healthcare systems, leukemia treatments, and healthcare costs (as of 2023).


































































![The Makers of Alt.CTRL GDC 2023 [Maker Update] | Maker.io - Uploaded by DigiKey](assets/images/gallery10/4453142a.jpg?v=dd5b787e)















